Hands-On, Realistic Network Labs for Professionals
- Practise Labs with Full Configurations
- A step-by-step Configuration guide
- Simple to use
Easy Setup Process
Lab files can be instantly downloaded, and easily imported into emulator environment.
Quality First
Labs are backed by Configuration guide documents prepared by an expert.
Not Just a Lab!
Get Real Networking Experience with Professional Lab Simulations.
Unlimited
Enjoy permanent access to Lab files and configuration guide documents.
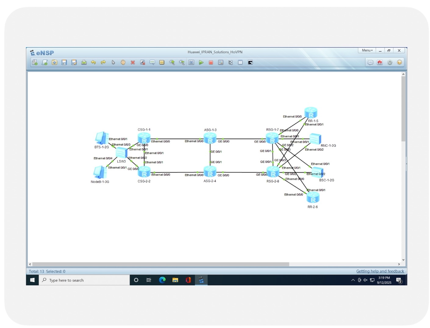
Huawei MPLS Full Scale Lab - Case Study
Designing and Implementing IGP, LDP, RSVP TE Tunnels, MP-BGP with supporting Redundancy, and Scalability
- Configured Lab
- Explanation Document
- Configuration Guide
- Permanent access
- Easy to setup
- Emulate Real SP Network
Huawei IPRAN Labs
Be familiar with IP Mobile (IPRAN) Network Solutions: HoVPN, HVPN, and Seamless MPLS (BGP-LU), and how to implement them
3-Labs Scenario
- Lab#1 - HoVPN
- Lab#2 - HVPN
- Lab#3 - Seamless MPLS
What you will learn?
Converge different mobile services with resilient IPRAN Network Solutions and with Service traffic path control.
Quality Documentation
A Step-by-Step Configuration guide and Theory Explanation Document.
Build your own Virtual Lab
Get all these APPs and Software with every paid Course to build your own virtual lab and start practising at your own pace
VMware
VMware Player to run Network emulators
Ubuntu
Ubuntu Linux image for EVE-NG
WinSCP
To transfer image files to EVE-NG
Cisco
Cisco IOS-XE and XR Images for EVE-NG
Huawei
NE40E and CE12800 Images for EVE-NG
Simulator
eNSP simulator tp practise Huawei Labs